Eine Fabrik erstellen und Fertigungsressourcen einrichten

Ein Administrator (oder ein Benutzer mit administrativen Rechten) richtet Ihre virtuelle Fabrik und die Fabrikressourcen ein. Der Bereich Fertigungsressourcen in FactoryLogix Office stellt die physischen Vermögenswerte und Ressourcen dar, die der Produktion auf Werksebene zur Verfügung stehen. Eine Arbeitsstation zählt hierbei zu dem wichtigsten Vermögenswerten, der definiert werden muss, wenn Sie Fabrikressourcen einrichten möchten:
Jede Arbeitsstation kann in Linien oder Arbeitsplatzgruppen eingeteilt werden.
Hinweis
Um den Bereich Linienüberwachung in FactoryLogix Operations nutzen zu können, müssen Sie die Linien konfigurieren.
Jede Linie oder Arbeitsplatzgruppe kann wiederum zu einem Bereich zusammengefasst werden
Diese Bereiche können ihrerseits zu einer Fabrik zusammengefasst werden
Hinweis
Bereiche werden im Abschnitt Erweiterte Auftragslosverwaltung verwendet, um Auftragslose nach Fabrikbereich zu priorisieren.
Nachdem Sie Ihre Fabrik erstellt und konfiguriert haben, können Sie Arbeitsplatzstationen einrichten, um Maschinenprogramme für die Bestückung und Inspektion von Anlagen in der Fabrik zu erstellen.
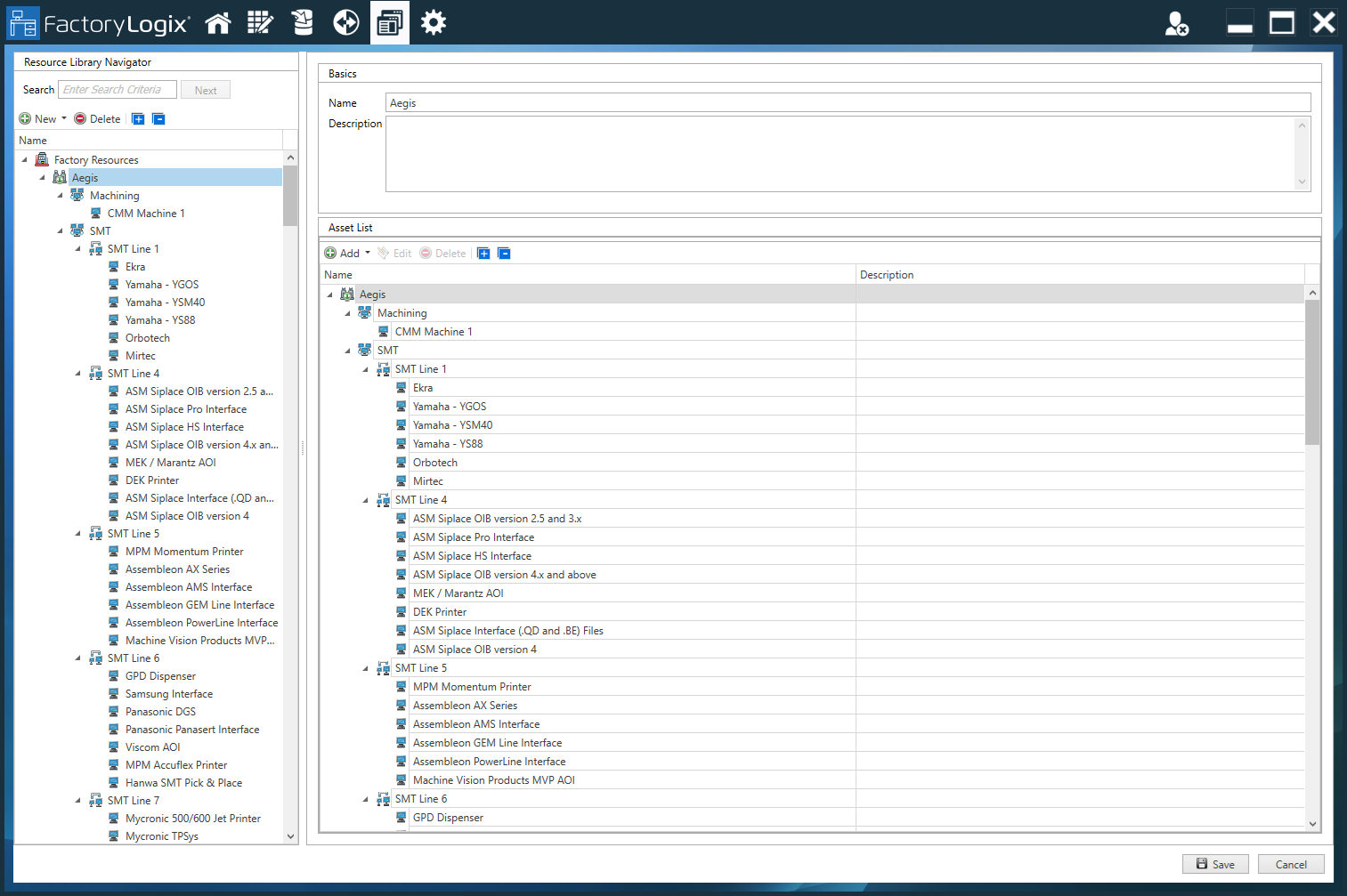
Eine Fabrik und Ressourcen erstellen
Melden Sie sich in FactoryLogix Office an.
Wählen Sie Vorlagen und Standards
> Fertigungsressourcen.Klicken Sie auf die Schaltfläche Neu
links im Fenster und wählen Sie aus der Dropdown-Liste Fertigung aus. Vergeben Sie für die neue Fertigung einen Namen und klicken Sie anschließend auf Speichern.

Nachdem eine Fabrik auf diese Art und Weise erstelle haben, können Sie einen Bereich oder eine Linie hinzufügen.
Nachdem Sie aus der Baumstruktur auf der linken Seite des Fensters eine neue Fabrik ausgewählt haben, klicken Sie nun unter Bestandsliste auf die Schaltfläche Hinzufügen, wählen einen Bereich aus und benennen diesen und klicken Sie anschließend auf Speichern.

Wiederholen Sie Schritt 5 für jeden Bereich, jede Linie, jede Arbeitsstation, jede Arbeitsgruppe sowie andere Ressourcen, die Sie Ihrer Fertigung hinzufügen möchten.
Eine Arbeitsstation einrichten
Nachdem Sie Fertigungsressourcen erstellt haben, erstellen und bestimmten Sie einzelne Arbeitsstationen. (Beispielsweise zur Aktivierung von Maschinenprogrammierung).
Wählen Sie hierzu aus der Baumstruktur Fertigung links im Fenster eine Arbeitsstation oder eine Arbeitsplatzgruppe aus.
Wählen Sie auf der rechten Seite des Fensters unter Allgemeines einen Namen für die Arbeitsstation ein.

Geben Sie für diese Arbeitsstation eine Beschreibung ein. (Obwohl eine Beschreibung optional ist, ist diese häufig sinnvoll, insbesondere wenn ähnliche Arbeitsstationen verwendet werden.)
(Optional) Wählen Sie die Schaltfläche Hinzufügen
und wählen Sie ein Bild für die Arbeitsstation aus.
Geben Sie einen Computernamen ein.
Wichtig
Die Einstellung Computername gibt an, welche Computer diese Arbeitsstation verwenden können, um den Vorgang anzuzeigen (Computernamen werden durch Semikolon getrennt). Wenn der Vorgang eine Ressourcenbeschränkung hat und der aktuell verwendete Computer nicht im Feld Computername aufgeführt ist, kann der Vorgang nicht in FactoryLogix Operations geöffnet werden. (Ressourcenbeschränkungen werden auf der Registerkarte Ressourcenbeschränkungen im Dialogfeld Vorgang aktualisieren angegeben. Weitere Informationen finden Sie unter Einen neuen Vorgang zu einem Prozessfluss hinzufügen .)
Die folgende Abbildung zeigt die Meldung, die einem Bediener in FactoryLogix Operations angezeigt wird, wenn für einen Vorgang eine Ressourcenbeschränkung besteht und der derzeit verwendete Computer nicht im Feld Computername aufgeführt ist:

Wenn Sie für diese Arbeitsstation eine Alarmreaktionsvorlage verwenden möchten, wählen Sie eine aus der Dropdown-Liste Alarmreaktionsvorlage aus. (Weitere Informationen finden Sie unterAlarmauslöser, Reaktionen und Alarmreaktionsvorlagen .)
Wenn Sie die Methode bestimmen möchten, mit der Sie verbleibende Bauteile für diese Maschinen zu Nachbestellungszwecken berechnen möchten, wählen Sie aus der Dropdown-Liste Restmengenberechnung (Nachbestellung) die Option Geschätzte Menge verwenden oder Tatsächliche Menge verwenden aus.
(Optional) Geben Sie neben CFX Handle das Handle Connected Factory Exchange (CFX) ein, welches dieses Gerät im CFX-Netzwerk identifiziert.
Hinweis
Ein CFX Handle identifiziert jede Maschine/Endpunkt, die an einem CFX-Netzwerk teilnimmt. Jede Maschine/jeder Endpunkt muss über einen global eindeutigen CFX-Handle verfügen. Um dies zu erreichen, empfiehlt der CFX-Standard die folgende Konvention für CFX-Handles: <HERSTELLER>.<MODELL>.<SERIENNUMMER>
(Optional) Geben Sie neben der Option CFX-Teilnehmerwarteschlange den Namen der CFX-Teilnehmerwarteschlange ein, die für diese Fabrikressource verwendet werden soll.
Wählen Sie die Ellipse (...) neben Ausgehende Lagerressource, wählen Sie eine Lagerressource aus der Liste aus (oder suchen Sie die gewünschte Ressource mit der Schaltfläche Suche einreichen und wählen dann OK.
Mit der Option Ausgehende Bestandsressource können Sie eine Bestandsressource auf einer Arbeitsstation, einem Arbeitsstationscluster, einer Linie oder einem Bereich festlegen. Dies ist die Bestandsressource, in der das Material gelagert wird, bevor es über einen Transportauftrag an den nächsten Ort transportiert wird. Das System verwendet die Arbeitsplatzkennung, um den entsprechenden Arbeitsplatz für die zugewiesene Lagerressource zu finden, und sucht so lange, bis eine Ressource gefunden wird.

((Optional) Aktivieren Sie das Kontrollkästchen Bauteile automatisch verbrauchen, um elektronische Bauteile automatisch zu verbrauchen, und geben Sie dann einen Wert für die Spleißtoleranz an (nur für das spleißen von Bauteilspulen).
Wählen Sie neben „Startbildschirmoptionen“ die Option „Production Portal verwenden“ (Standard) oder „Priorisierte Auftragslos-Planung verwenden“.
Mit „Priorisierte Auftragslos-Planung verwenden“ wird die Anzahl der Produkte begrenzt, die den Bedienern auf dem Startbildschirm von FactoryLogix Operations angezeigt werden. Aktivieren Sie das Kontrollkästchen „Produkte begrenzen“ und geben Sie dann die Anzahl der Produkte ein, die dem Bediener gleichzeitig angezeigt werden sollen.
Wenn Sie die Option „Spaltenauswahl“ auswählen, können Sie die spezifischen Spalten auswählen, die für jedes Produkt auf dem Startbildschirm in FactoryLogix Operations angezeigt werden sollen.

Wählen Sie eine der folgenden Optionen für die Startbildschirmoptionen, die das Aussehen des Startbildschirm in Operations bestimmen:
Wählen Sie Production Portal verwenden (Standard) um alle Seriennummern/Auftragslose auf dem Startbildschirm von FactoryLogix Operations anzuzeigen.
Wählen Sie Priorisierte Auftragslosplanung verwenden, um die Arbeitsstation anhand des zuvor in diesem Verfahren eingegebenen Computernamens zu bestimmen.
Mit dem Namen der Arbeitsstation wird der Vorgang auf der Grundlage des im Dialogfeld Vorgang aktualisieren angegebenen Ressourcentyps bestimmt.
Auf dem Startbildschirm in FactoryLogix Operations werden alle Seriennummern/Auftragslose angezeigt, die für den definierten Vorgang an der Arbeitsstation, an der FactoryLogix Operations ausgeführt wird, eingehen.

Wählen Sie neben Unterbaugruppenscan die Option Oberste Baugruppe verarbeiten, um Folgendes zu tun:
Wenn in FactoryLogix Operations eine Anfrage zum Starten einer WIP-Transaktion initiiert wird und die Arbeitsstation, von der diese Anfrage stammt, bekannt ist, identifiziert das System die UID der obersten (Top-Level-)Überbaugruppe der Baugruppe, deren UID in der WIP-Startanfrage angegeben wurde. Nachdem die UID der obersten übergeordneten Baugruppe identifiziert wurde, wird die WIP-Startanforderung aktualisiert, um die UID der obersten (Top-Level-) übergeordneten Baugruppe widerzuspiegeln, bevor die normale Verarbeitung fortgesetzt wird.
Wichtig
Die Option Oberste Baugruppe verarbeiten funktioniert nur, wenn die Arbeitsstation bestimmt ist und unterstützt nur einzelne serialisierte Einheiten (d. h. der Betrieb mehrerer Einheiten für einen Vorgang wird nicht unterstützt).
Hinweis
WIP-Transaktionen können von verschiedenen Quellen aufgezeichnet werden:
FactoryLogix Operations
Einem CFX xLink Adapter
Einem CAMX xLink Adapter
xTend API
Verwenden Sie das Dropdown-Menü Berichtsoptionen, um die gewünschten Berichtsoptionen auszuwählen, die sich darauf auswirken, wie WIP-bezogene Meldungen (Meldungen zum Starten, Anhalten, Beenden oder Validieren einer serialisierten Produktionseinheit) in FactoryLogix Operations angezeigt werden:
Vor der Meldung angezeigte bereitgestellte und verarbeitete UIDs – Standardmäßige WIP-bezogene Meldungen in FactoryLogix Operations enthalten vor der Meldung Folgendes:
Bereitgestellt -<UID>, Verarbeitet -<UID>
Nach der Meldung bereitgestellt und verarbeitete UIDs – Standardmäßige WIP-bezogene Meldungen in FactoryLogix Operations enthalten nach der Meldung Folgendes:
Bereitgestellt -<UID>, Verarbeitet -<UID>
Wählen Sie für den IoT Modus Aus (Standard), Leere Barcodes füllen, oder Barcodes immer füllen.
Wählen Sie für Bookend Trace Option Keine (Standard), Bookend Member, oder Bookend Finish.
Prüfen Sie die Optionen auf der Registerkarte Maschineninformationen und nehmen Sie gegebenenfalls Änderungen an den Optionen vor.
Maschinentyp - Gibt den Typ der mit dieser Workstation verbundenen Maschinenschnittstelle an.
Positiv X, Positiv Y, Positionswinkel
Die positiven X/Y-Werte legen fest, ob ein positiver Wert für die X/Y-Koordinaten bedeutet, dass sich die Position links/rechts oder oberhalb/unterhalb des Ursprungspunkts befindet.
Der Positionswinkel legt fest, ob Drehwinkel im Uhrzeigersinn (CW) oder gegen den Uhrzeigersinn (CCW) betrachtet werden sollen.
Standard-Programmpfad - Gibt den Standardpfad für die Ausgabedateien dieser Maschine an.
Ressourcentypen - Bestimmt die von dieser Maschine verwendeten Ressourcen. (Wählen Sie die Schaltfläche Ressourcentypen bearbeiten
, um ein Dialogfeld anzuzeigen, in dem Sie die Ressourcentypen ändern können.)
Standort - Gibt den physischen Standort des Geräts an (z. B. ein bestimmtes Werk). Wählen Sie die Schaltfläche „Standorte verwalten“, um Standorte hinzuzufügen oder zu löschen.)
Standardeffizienz - Gibt den Prozentsatz der Effizienz dieses Geräts bei voller Auslastung an.
Hinweis
Einige Maschinen definieren 270 Grad auch als -90; das Kontrollkästchen rechts neben dem Positionswinkel ermöglicht es FactoryLogix, dies bei der Maschinenprogrammierung zu berücksichtigen.
Überprüfen Sie die Optionen auf der Registerkarte „Materialkonfiguration“ und nehmen Sie die erforderlichen Änderungen an den Optionen für diese Arbeitsstation vor:
Wählen Sie „Standort-Scan erforderlich“, um sicherzustellen, dass der Standort-Barcode dieser Arbeitsstation gescannt werden muss. Verwenden Sie die Schaltflächen auf der rechten Seite des Dialogfelds, um Standort-Befestigungspunkte (Standort-Barcode und Standortname) hinzuzufügen/zu verwalten.
Wählen Sie „Standard-Massenladungsmodus“, um festzulegen, wie Materialien auf dieses Gerät massenweise geladen werden, wenn vorhandene Teile aufgebraucht sind: Nicht laden, Spleißen oder Ersetzen.
Auf der Registerkarte „Angeschlossene Geräte“ können Sie angeschlossene Geräte wie Drehmomentschrauber, Laserdrucker, Testgeräte und Lasermarkierer verwalten.
Hinweis
Die Registerkarte „Verbundene Geräte“ bietet dieselben Funktionen wie die Schaltfläche „Verbundene Geräte“ in den Bereichen „Vorlagen“ und „Standards“ von FactoryLogix Office.
Wählen Sie die Schaltfläche Speichern, um die Konfigurationen für diese Arbeitsstation zu speichern.